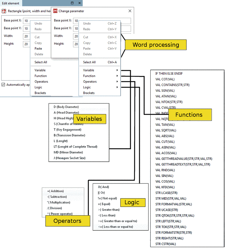
The displayed fields (in this case Base point X, Base point Y, Width, Height) of the docking window Edit element or the dialog box Change parameter depend on the chosen feature. Here you can assign equations and variables as well as concrete values.
![]() | Note |
|---|---|
Detailed information on mathematical functions and exact syntax can be found under Section 14.1, “PARTdesigner-Expressions ”. | |
Use the connected context menu (right-click into the respective field), in order to parametrize the respective sizes. Thus, variables, with the help of the menu points functions, operators, logic and Brackets can be connected to one another. Variables, functions, etc., are moved into the parameter field with a simple mouse-click and there attached to existing parameters.

![[Note]](https://webapi.partcommunity.com/service/help/latest/pages/cn/3dfindit/doc/images/note.png)
