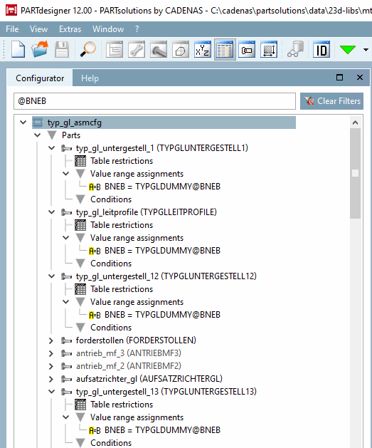
Now as of V12 you can trace in an assembly where a certain variable has been used and so quickly detect how deep dependencies are, which is a big advantage especially if subassemblies have been used.
Simply enter the desired expression in the filter input field in the configurator docking [Configurator]. The entire building structure will be searched.
Matching rows are highlighted in yellow, regardless where exactly the match had been.
Just as well the variable may occur in conditions.


