1.6.1.3.3.2. Set QA state for several projects at once

With V12 you have the option to adjust the QA state of several projects in one directory at the same time.

  1. Under Project selection, select the desired directory.

  2. Call the context menu command Set QA status -> Batch process set QA status.

    Batch process set QA status

    Batch process set QA status

    -> The same-named dialog box is opened.

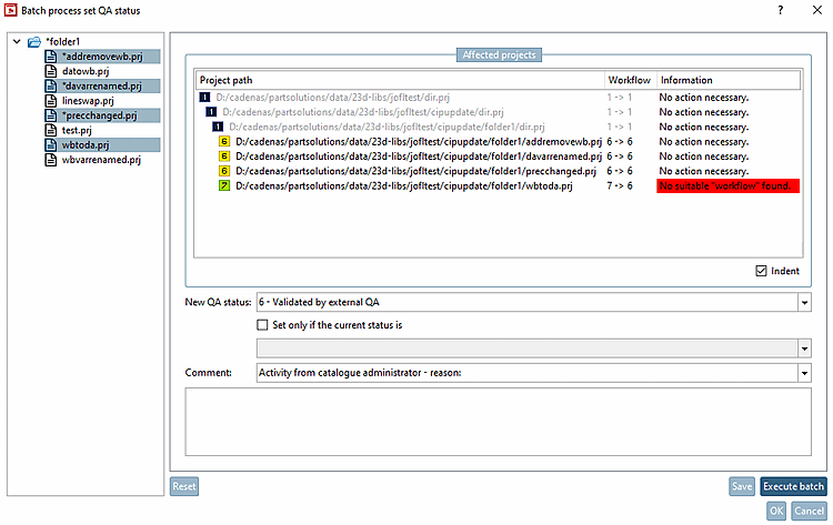
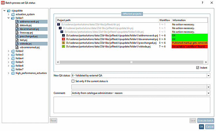
  3. In the dialog box, on the left in the tree, select that projects and directories where you want the changes to be applied.

    -> Immediately after each change of selection, the display of Project path, Workflow and Information is changed (and accordingly respective background color). The display under Workflow results from current and new QA state, the display under Information as well according to the specific combination of both.

    Batch process set QA status

    Batch process set QA status

    Background colors:

    • Orange: QA state can be changed, but the information must be considered. (Published markup gets removed.)

    • Red: QA state can NOT be changed. Reason is shown in the information.

      Examples:

      • No suitable "workflow" found.

      • The parent element has to be adjusted, but cannot (because there is no writing permission on the element, for example).

        The parent element always has to be adjusted, if its QA state is higher than that of the child with the lowest one.

      • The project is not in the SVN lock.

    • Green: Ok, the intended action can be performed.

    • White: No action necessary. (The current QA state equals the required QA state.)

    Font color:

    • Gray: dir.prj of parent elements. These are always in the focus of changes as well.

    • Black: The selected element and its children elements.

    Indent: This option has no effect on the functionality. When disabled, the project paths are shown without indent.

  4. Under Affected projects, perform the desired settings.

  5. Click on the button Execute batch.

    -> The QA state is adjusted accordingly.

    -> The information is updated according to the new situation. Optionally, you can directly perform changes in the opened dialog again and execute further batch runs.

    • Reset: The changes will be cancelled.

    • OK: The changes are confirmed and displayed under Project selection.

    • Save: The changes are saved in PARTproject and can be seen on the tabbed page History as before when performing individual changes.