In order for the Search-Support-Functionality TagCloud showing only correct terms in PARTdataManager, it is necessary that all non-fitting items are sorted out by the catalog creator.
For this there is a function under PARTproject -> catalog main folder -> tab General -> Hide frequently used terms (TagCloud).
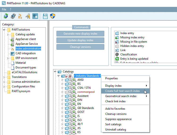
Before running the function it is necessary to update the full text search index.
PARTadmin -> category Index administration -> context menu catalog main folder -> Create full-text search index.
See Kontextmenübefehle im Einzelnen.
Then it is recommended to proceed as follows:
Sort frequency by clicking on the column header --> the highest amount to be on top
Click on „Mark all“ at the bottom of the window --> all entries are initially marked now
Then go through the list from the top to the bottom and make sure to include min. 30-50 items again by removing the checkmark.
This process has to be repeated with all available languages (menu top left in the window), At least always German and English must be set up.
Finally the result has to be checked visually in PARTdataManager.


