In the following 3 examples the value range variable L1 has been changed.
Via Conditions, the value range of source should be adjusted in a way that only those values are mapped (verified) which will exist further on and values which are cancelled for the next version are verified without target. Explanations on syntax can be found under Section 7.8.11.5, “Mathematical functions (Attribute algorithm) ”.
Then when selecting invalid values in the left table, the right table should be empty (nothing assigned) and for all other values source and target tables should be identical.
In project din_15432_a.prj the value range has been changed from [30:100] to [30:100/5], meaning now there is a defined Stepping.
Test with a value which is not part of the new value range (e.g. 38).
-> On the right, no table must be shown there now, which is not the case.
Formulate a condition that only allows correct values. In this case you can achieve it via modulo.
MOD(L1,5).EQ.0
Now the row is marked with a red X. The tooltip shows This line could not be assigned (what is correct, because the value of 38 is not within the allowed value range).
Adjust the value to a valid one like 40, for example.
If all assignments are correct, click on Verify all mappings
.
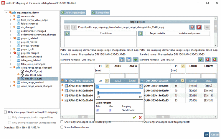
In project din_15433_a.prj, the value range of variable L1 has been set according to the entries in the variable L1NEW, whereby the new value range is always smaller than the old one.
Initial situation: Even if invalid value range values are entered for L1, the table on the right is not hidden.
As the value ranges are different for each row, you have to define a separate condition for each row. (The stating of the values of variable D2 and B1 serves for the identification of the correct row.) The sequence of the conditions doesn't matter.
Click on
Add target project in order to open a new dialog area. Always choose
the project din_15433_a.prj.Click on
Add condition
in order to enter the respective condition (algorithm).D2.EQ.315.AND.B1.EQ.15.AND.L1.GE.55.AND.L1.LE.70
Condition 2:
D2.EQ.315.AND.B1.EQ.30.AND.L1.GE.70.AND.L1.LE.100
D2.EQ.355.AND.B1.EQ.15.AND.L1.GE.75.AND.L1.LE.115
D2.EQ.355.AND.B1.EQ.30.AND.L1.GE.85.AND.L1.LE.120
D2.EQ.250.AND.B1.EQ.15.AND.L1.GE.35.AND.L1.LE.50
Now test each row entering valid and invalid values for L1.
When selecting a valid value, the table on the right is shown.
If an invalid value is selected the table on the right is not displayed.
In project din_15434_a.prj, the value range of the variable L1 has been set as follows, whereby the new value range is always smaller than the old one.
Initial algorithm for the minimal value: LMIN = D3/4
New algorithm for the minimal value: LMIN = D3/4+5
Initial value for the maximal value: D2
New value for the maximal value:
Initial situation: Even if invalid value range values for L1 are entered, the table on the right is not hidden.
Depending on the value of D2 there are three groups of rows, so that three conditions have to be specified. The sequence of conditions doesn't matter.
Click on
Add target project to open a new dialog area. Always choose project
din_15434_a.prj.Click on
Add condition
to enter an adequate condition (algorithm).D2.GE.250.AND.D2.LE.500.AND.L1.GE.D3/4+5.AND.L1.LE.D2-40
D2.GE.560.AND.D2.LE.710.AND.L1.GE.D3/4+5.AND.L1.LE.D2-50
D2.GE.800.AND.D2.LE.1000.AND.L1.GE.D3/4+5.AND.L1.LE.D2-60
Now test each row with valid and invalid values for L1.
If a valid value is selected, the table on the right is shown.

![[Caution]](https://webapi.partcommunity.com/service/help/latest/pages/cn/ecatalogsolutions/doc/images/caution.png)









