公司介绍及合作相关信息
不能错过任何消息! 及时通报所有新闻和事件
针对我们的产品和解决方案提供技术支持
通过公共媒体渠道访问我们
填写联系表格或联络当地公司
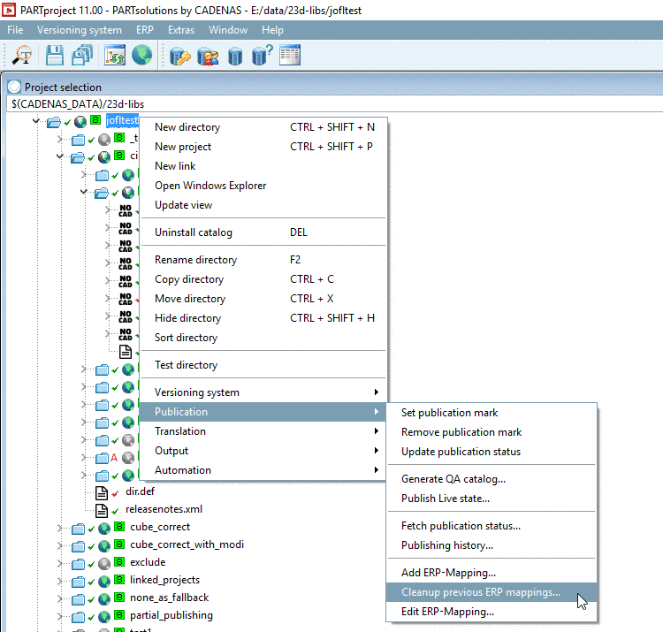
ERP mappings which are not required anymore they can be removed from the current work status by using the command Cleanup previous ERP mappings... (storing in mapping.json).
mapping.json
Cleanup ERP mappings