Classification data can now be copied from 3db files and connection points. If necessary, this can also be copied to another 3db file and an attachment point with a different name.
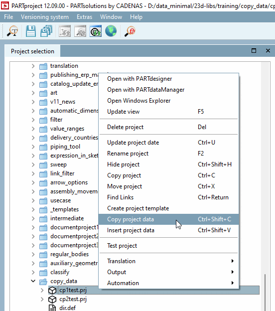
Select the context menu command Copy project data.
Activate the checkbox for the desired classes and then confirm with .
: If you have saved templates, you can select them in the list field and them with .
Now select the project in which you want to insert the classification data and execute the context menu command Insert project data.
-> The Replace 3db file names and CP names [Replace 3db filenames and CP names] dialog box opens.
Select an option from the Target 3D file [Target 3db files] and Target connection points [Destination Connection Points] list boxes.





![[Note]](https://webapi.partcommunity.com/service/help/latest/pages/cn/ecatalogsolutions/doc/images/note.png)