![]() | Note |
|---|---|
In order to rename variables, it does not suffice simply to change the name only in the table. The corresponding change must also be made in the geometry. | |
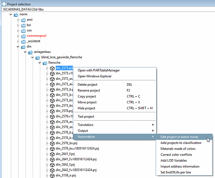
In PARTproject such a change can be made "in one go":
Right-click on the project file *.prj that contains the variable in question.
In the context menu that opens, select the Edit project in batch run [Edit project in batch mode] command under Automation.
-> The Edit tables in batch run dialog box opens.
Select the old name in the list field under Variable name [Name of variable] and enter the new name in the New variable name field.
--> This is how to change the variable entry of the *.tab and the *.3db files!

![[Note]](https://webapi.partcommunity.com/service/help/latest/pages/cn/partwarehouse/doc/images/note.png)


