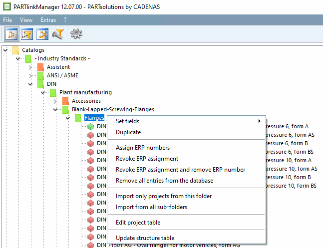
4.25.8.1. Context menu commands: Overview on the different options