公司介绍及合作相关信息
不能错过任何消息! 及时通报所有新闻和事件
针对我们的产品和解决方案提供技术支持
通过公共媒体渠道访问我们
填写联系表格或联络当地公司
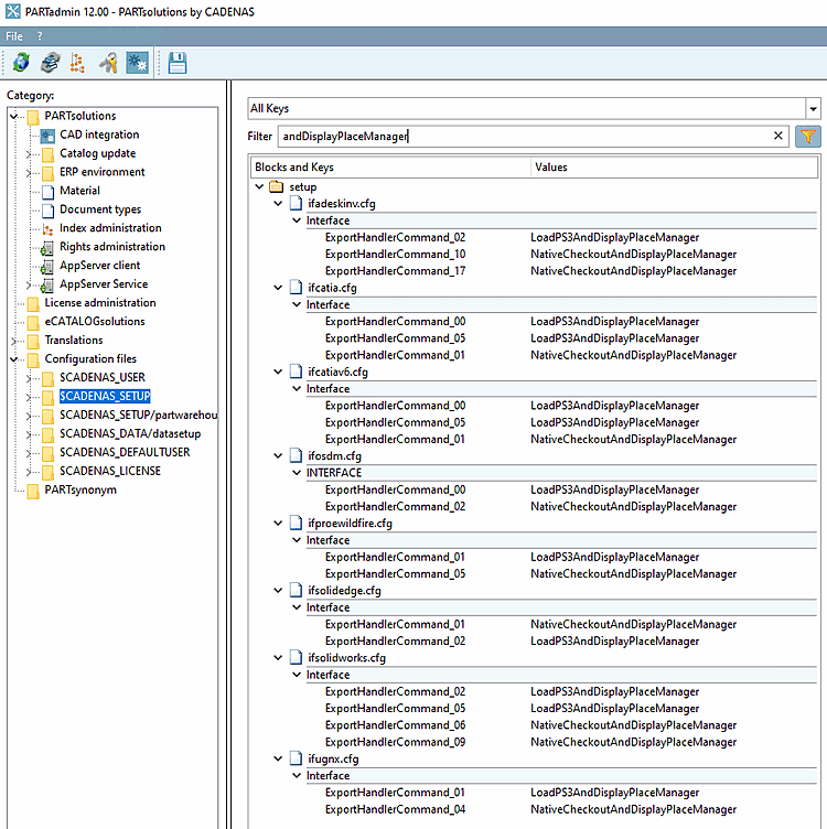
In order for the placement dialog not to be shown, do the following:
Replace all LoadXYZAndDisplayPlaceManager keys in the configuration file if<cadname>.cfg with LoadXYZAndPlace.
if<cadname>.cfg