Autodesk Revit uses templates to define the placement of an object within the system.
eCATALOGsolutions modelers can prepare parts that when exporting them to Revit all advantages of these templates with their specific features can be used.
Start PARTproject and select the part where the classification should be applied.
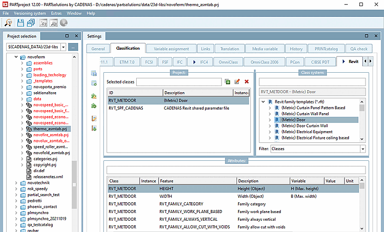
Open the tabbed page classification and there the tabbed page Revit.
Select the most suitable family template (class) on the right under Class system (only one selection allowed). Here in this example this is (Metric) Door. Assign the class to the part by double-clicking.
Now classify the desired attributes in the dialog area Attributes.
Here in this example, the adequate table is assigned to the attributes for height and width.


