If in an update version a directory, project or certain characteristic is missing, then it can be the case that LinkDB links have no target.
As soon as a certain characteristic is selected in the directory structure, the missing correspondence can also be seen on the right in the Line assignment [Line mapping] dialog area:
A missing automatic assignment of a project does not necessarily mean, that it does not exist; it could be that only the name has been changed.
For editing of assignments you have two options:
You can now confirm the missing assignment in the New data record [New dataset] column in the Line assignment [Line mapping] dialog area by clicking on the green tick
to confirm.Assign new line/project manually
Now there are two further cases:
A new line assignment shall be made in the same project.
-> To do this, change the line in the table and confirm with the command
Confirm assignment [Approve assignment].A new line assignment shall be made in another project.
Here again there are several possibilities:
Search function ( Search tab page)
For projects that could not be mapped or if an incorrect project was assigned, use the search function Search project
and search for a similar sounding project name or similar values.Enter variables and values of the old dataset. If you know an order number which is shown in any column, you can also search with this.
Double-click on the desired search result.
-> The new project is displayed under Line assignment [Line mapping] -> Assigned project.
The values are entered under New data record [New dataset]. (If you have double-clicked at project level, you may need to adjust the table row)
Confirm the assignment by clicking on the green checkmark
.-> The respective confirmation message appears.
Furthermore a green checkmark is displayed in the index tree on the edited project line.
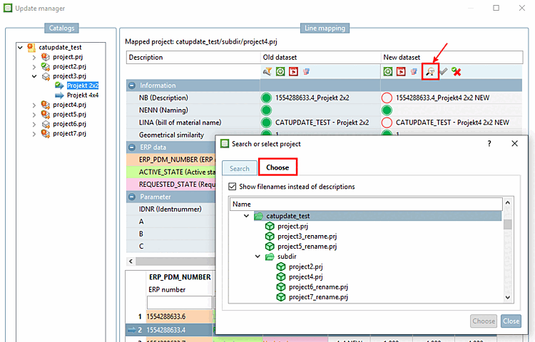
Search function ( Select [Choose] tab page)
Another option to find the appropriate dataset is to open the new index tree in parallel to the old index tree and to search via the directory structure.
Double-click on the appropriate project.
-> The values of a standard line are entered in the New data record [New dataset] or Selected data record [Selected dataset] column.
Confirm the assignment by clicking on the green checkmark
. Proceed in the same way with the
other project lines.
Context menu command Change target project
In clear cases, you can use the context menu command Change target project to assign a different project directly.
-> The Select project [Choose project] dialog box opens.
Select the desired project in the index tree and confirm by clicking .
No matter which variant you have selected: Finally, confirm the new assignment by clicking on the green tick
Confirm [Approve assignment] assignment.Now the symbol for an assigned and approved dataset
is displayed in the index tree,
in the respective line.













![[Tip]](https://webapi.partcommunity.com/service/help/latest/pages/cn/partwarehouse/doc/images/tip.png)
![[Note]](https://webapi.partcommunity.com/service/help/latest/pages/cn/partwarehouse/doc/images/note.png)


![Example: entire project changed using "Change target project [Change target project] "](https://webapi.partcommunity.com/service/help/latest/pages/cn/partwarehouse/doc/resources/img/img_b1c6f1e9d7bd4db8ab4b3525547213b4.png)