6.2.3. Design of input dialog for ERP number (erpcustom.cfg)

The New ident number [new ident-no.] dialog box dialog box can be designed differently for different users and roles.

Example:

User "location" -> Role "DUMMY"

User "location" -> Role "DUMMY"

User "location" -> Role "LOCRED1"

User "location" -> Role "LOCRED1"

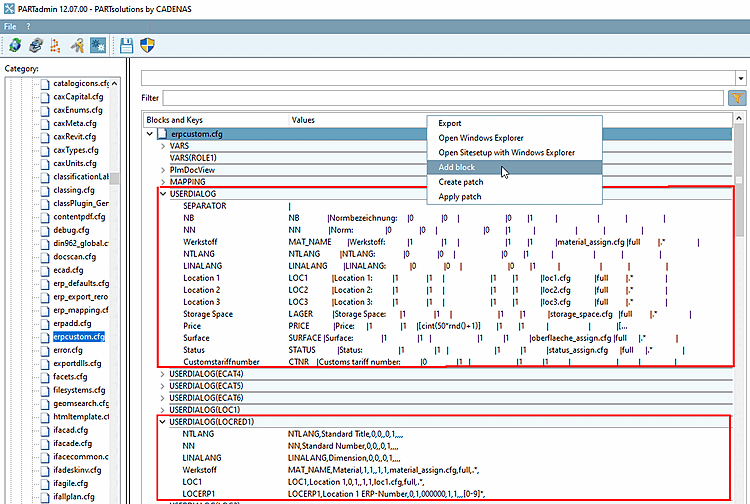
The dialog is set in the configuration file under PARTadmin -> Konfigurationsdateien -> $CADENAS_SETUP -> erpcustom.cfg in the block USERDIALOG. The dialog can be specified for individual roles by appending the role name in brackets after the block name [in the figure below "USERDIALOG(LOCRED1)"].

In order to create a specified dialog, proceed as follows:

  1. Use the context menu command Copy block to create a separate block for the desired role.

    In the dialog, apply the desired name [e.g. USERDIALOG(LOC1)]

  2. Use Insert key to create the input fields for the New ident number dialog.

  3. Copy the values from another key and adjust them accordingly.

USERDIALOG(LOC1)

USERDIALOG(LOC1)

You can reproduce this example when using user "location" and the roles DUMMY (Administrator) and LOCRED1 (Berlin (Anzeige reduziert)).