公司介绍及合作相关信息
不能错过任何消息! 及时通报所有新闻和事件
针对我们的产品和解决方案提供技术支持
通过公共媒体渠道访问我们
填写联系表格或联络当地公司
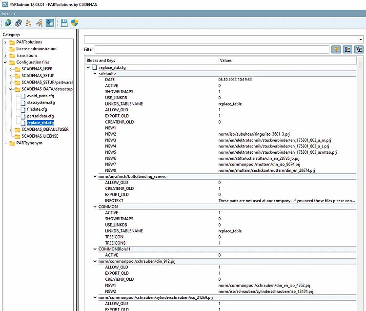
Settings in PARTadmin , under Category, make configuration files [Configuration files] → $CADENAS_DATA/datasetup → replace_std.cfg .
replace_std.cfg
If changes are made, 3Dfindit / PARTdataManager must be restarted.