5.12.9.30.3.1. Classify device type according to eClass

The classification of electrical parts according to eClass is mandatory.

Proceed as follows:

  1. Select the project to be classified.

    eClass 9.0 is exemplarily chosen

    eClass 9.0 is exemplarily chosen

  2. On the General tab page, select the classification (eClass 9.0) and open the corresponding dialog by clicking on ... to open the corresponding dialog.

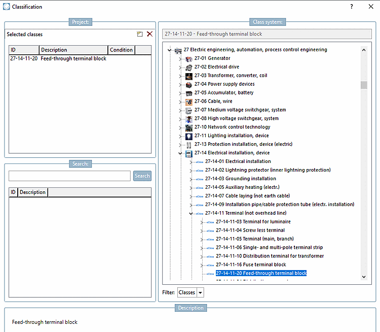
    -> The Classification dialog box opens.

  3. Select the correct component type (in this example a feed-through terminal block) and assign the class to the component by double-clicking. Confirm with OK.

    -> The class is displayed on the General tab page.

  4. Each component type has its own set of characteristics that must be filled in. To do this, open the Characteristics (eClass<version number>) dialog box by clicking on ... to open the Class variables dialog box.

  5. Now you will see all attributes related with the device. Enter the desired attribute values as fixed values or refer to a table variable (if there is an appropriate one).

    Exemplary attribute from eClass 9.0

    Exemplary attribute from eClass 9.0

  6. Confirm with OK.

    The features are now displayed on the General tab page.