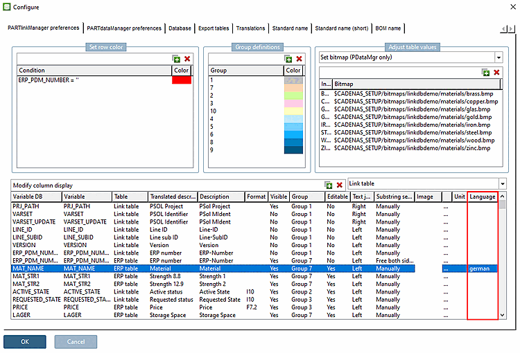
With V12, the language can be explicitly specified for individual ERP fields so that Stemming[9] can be successfully applied.
The entry in the field MAT_NAME is "Aluminiumlegierung".
Searching for the term "Aluminiumlegierung" will be successful in all languages.
In a German user interface also the split terms "Aluminium" or "Legierung" would be found because stemming is used.
If the user interface is in English, these terms can also be found, but only if the language actually used is entered in the Language column; otherwise Stemming would not work.

