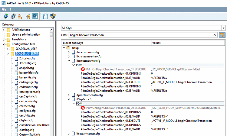
3.3.3.5.2.12. Begin Checkout Transaction

Default beginCheckoutTransaction callback.

beginCheckoutTransaction

beginCheckoutTransaction