![]() | Note |
|---|---|
The visibility
of ALL toolbars, buttons, menus and menu entries is controlled by the
configuration files The configuration of ERP toolbar und menu is role dependent. In the following the most important for the configuration of ERP toolbar with buttons and ERP menu with entries is explained. | |
At first you will find a short instruction and in the following a listing with all toolbar buttons and menu items together with the according tweak command.
In the configuration file
menustructure_PARTdataManager.cfg, ERP toolbar and menus are already specified with the following commands:Excerpt from
$CADENAS_SETUP/menustructure_PARTdataManager.cfg[Tweakmenu] toolbarOrderTop=Standard,Assembly,Details,Export,\n,Views,LinkDatabase,Addsap,
Classification,IndexTree
toolbarOrderRight=
toolbarOrderLeft=
toolbarOrderBottom=
#Toolbars
...
LinkDatabaseToolbar=MainWindow/LinkDatabase
LinkDataBaseToolbarTitle=Link database
LinkDatabaseToolbarContent=LinkDbLogin,LinkDbChangeGroup,CallLinkMgr,LinkDbSendMail,
LinkDbAddToDb,LinkDbClassify,LinkDbShowLegend,PreferredRanges,erp_psol_mm_vars,
show_dbdata,SORTTABLE,erp_dbedit,DisplayMatButton,ChangeMatButton,SearchMatButton,
erp_sap_showdis
LinkDatabaseToolbarButtonStyle=
AddSapToolbar=MainWindow/Addsap
AddSapToolbarTitle=Sap
AddSapToolbarContent=sap
AddSapToolbarButtonStyle=
#Menus
...
ErpMenuName=ErpMenu
ErpMenuTitle=ERP
ErpMenuContent=LinkDbLogin,LinkDbChangeGroup,CallLinkMgr,LinkDbBackToMgr,
LinkDbCancelBackToMgr,LinkDbSendMail,LinkDbAddToDb,LinkDbClassify,LinkDbShowLegend,
PreferredRanges,erp_psol_mm_vars,show_dbdata,SORTTABLE,erp_dbedit,DisplayMatButton,
ChangeMatButton,SearchMatButton,erp_sap_showdisUsing LinkDatabaseToolbarContent (and AddSapToolbarContent) and ErpMenuContent you can specify which elements should be principally available, independently of the role-specific visibility.
Create roles and types of roles
In the configuration file
menuvisibility_PARTdataManager.cfgyou can specify all needed roles and types of roles, meaning what is to be displayed in PARTdataManager at which role.Excerpt from
$CADENAS_SETUP/menuvisibility_PARTdataManager.cfg[ROLES] LOC1=TYP_B LOC2=TYP_C LOC3=TYP_A ECAT1=TYP_A ECAT2=TYP_A ECAT3=TYP_A ECAT4=TYP_A ECAT5=TYP_A ECAT6=TYP_A
Configure the needed roles and types following the above schema. May be there are 20 different roles, but only 3 different types of roles.
Assign single commands to role types
Now specify the desired GUI elements for each role type. See following example. The ERP elements are highlighted in red.
Excerpt from
menuvisibility_PARTdataManager.cfg[TYP_A] LayoutResetDefault=true ViewPart=true View2D=true ... ... LinkDbLogin=true LinkDbChangeGroup=true LinkDbBackToMgr=true LinkDbCancelBackToMgr=true LinkDbSendMail=true LinkDbAddToDb=true LinkDbShowLegend=true [TYP_B] LayoutResetDefault=true ViewIndextree=true ViewPart=true View2D=true ... ... LinkDbLogin=true LinkDbChangeGroup=true LinkDbBackToMgr=true LinkDbCancelBackToMgr=true LinkDbSendMail=true LinkDbAddToDb=true LinkDbShowLegend=true [TYP_C] LayoutResetDefault=true ViewIndextree=true ViewPart=true View2D=true ... ... LinkDbLogin=true LinkDbChangeGroup=true LinkDbBackToMgr=true LinkDbCancelBackToMgr=true LinkDbSendMail=true LinkDbAddToDb=true LinkDbShowLegend=true
The following listing shows tooltip, tweak command and function for each button or menu entry.[67]
In order to be able to work with the ERP/PDM integration a connection to the database has to be established.
Unless automatic login is activated, after launching PARTdataManager the database login dialog appears.
Enter your username und password. If there is no connection or the connection is terminated for any reason you can call the dialog box Database login by clicking on this button.
Furthermore the user can call the dialog in order to log in as another user.
LinkDbChangeGroup If a user has several roles, he can switch between the roles when using this button.
The currently logged in user and role are displayed in the PARTdataManager, below in the status bar.
Request ERP number per e-mail:
When clicking on the button Request ERP number per e-mail a dialog box opens where you can request the release for the desired part which is locked for the export at the responsible department.
In order to enable the functionality, in the configuration file under
$CADENAS_SETUP/plinkcommon.cfg, enter the mail server. This is the most important setting. Besides you can find further setting options. On this see the [HELP] texts in the configuration file itself. This setting is role-comprehensive.[MAIL] TEMPLATE=$CADENAS_SETUP/linkdbtemplate_$(CADENAS_LANGUAGE).html SENDTO=name@company.com SUBJECT=Neue ERP-Nummer SERVER= ;...Under
$CADENAS_SETUP/plinkgroups.cfgyou can override the entry role-specific.[Rolename] SENDTO= SUBJECT= SERVER=Information on how to extend the dialog can be found under Section 4.12, “Timestamp number on/off”.
The sent e-mail contains a .psmid file attached. Via double-click on this file PARTdataManager opens with the according project and row.
The e-mail itself contains all important information on the part, also the MIDENT for example (internal, unique identification of the part). On this also see Section 3.1.19.2.7.13, “ Open part by MIDENT ” in PARTsolutions - User manual.
The last line contains a batch command, which opens the part in PARTdataManager.
Add dataset to link database calls the following window:
Any number of input fields can be added. Compare following figure. More information on this can be found under Section 4.12, “Timestamp number on/off”.
![[Note]](https://webapi.partcommunity.com/service/help/latest/pages/cn/partsolutions_admin/doc/images/note.png)
Note By default, ERP for single parts in assembly tables is not supported. If a single part of an assembly is selected in the docking window Assembly and then the button
Add dataset to link database
is clicked, an error message pointing out the following
key is displayed:
$CADENAS_SETUP/plinkcommon.cfg[PARTdataManaager] UseErpForAssPart=0
If the functionality is wanted the key has to be set on 1.
Details on this can be found under Section 4.17.7, “ ERP for single parts in assembly tables / plinkcommon.cfg -> Block [PARTdataManager] -> Key "UseErpForAssPart" ”.
Add dataset to link database (variant)
Choose a data set, which is the very next to the variable to be changed.
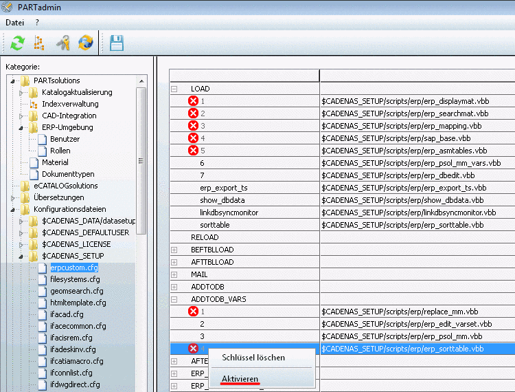
In order for the function Add dataset to link database (variant) to be available in the ERP toolbar in principle, (independently of the visibility), the script erp_psol_mm_vars has to be activated.
In PARTadmin -> category Configuration files -> $CADENAS/SETUP/erpcustom.cfg -> Block [LOAD], on the respective key perform the context menu command Activate and save. (If the key does not exist, please add it with ongoing number.) In order for the button to become visible, please restart PARTdataManager.
When variants are created, possibly these are not sorted correctly in PARTdataManager (see fig. above). However you can determine the schema of sorting for the currently opened project in a special dialog. So a manual editing of the PRJTABLE is not necessary. On this see under Set the sorting order for currently opened project.
When creating variants (see
) often these are not correctly sorted. However,
you can configure that a dialog is displayed where you can specify the
sorting order for the PARTdataManager table. Thereby manual editing is
obsolete.Therefor, in the configuration file under
$CADENAS_SETUP/erpcustom.cfg, in the blockADDTODB_VARSactivate the key with the value$CADENAS_SETUP/scripts/erp/erp_sorttable.vbb. Should the key not exist then please add it yourself.Once the activation of the key happened the dialog box Change sorting order? appears when a variant has been set. Not before the sorting has been explicitly determined for a certain project, the dialog box won't appear anymore.
Do you want to redefine the sorting for this project? - >
-> The dialog box Change sorting order opens.
You can call the dialog box anytime by clicking on the button Set the sorting order for currently opened project
.Do you want to redefine the sorting for this project? - >
By default the variant is sorted below that line, from where it was created.
User information on this can be found under Section 3.1.11.14, “Line sorting in PARTdataManager ” in PARTsolutions - User manual.
When clicking on the button the dialog box Edit/delete dataset appears.
The data view is divided into Link-data and ERP data.
Click on the value needing to be changed, change it accordingly and click on .
Deletes the data of the LINKTABLE.
Afterwards follows an inquiry whether or nor the data of the ERPTABLE should be kept. Confirm/deny the inquiry accordingly.
Opens the window of the same name.
In the SQL command entry field you can enter any command.
Define the maximum number of lines in the result.
In order for the function Edit/delete dataset to be available in the ERP toolbar in principle, (independently of the visibility), the script $CADENAS_SETUP/scripts/erp/erp_dbedit.vbb has to be activated.
In PARTadmin -> category Configuration files -> $CADENAS/SETUP/erpcustom.cfg -> Block [LOAD], on the respective key perform the context menu command Activate and save. (If the key does not exist, please add it with ongoing number.) In order for the button to become visible, please restart PARTdataManager.
show database-data for this part:
The window shows geometric data as well as ERP data.
In order for the function show database-data for this part to be available in the ERP toolbar in principle, (independently of the visibility), the script $CADENAS_SETUP/scripts/erp/show_dbdata.vbb has to be activated.
In PARTadmin -> category Configuration files -> $CADENAS/SETUP/erpcustom.cfg -> Block [LOAD], on the respective key perform the context menu command Activate and save. (If the key does not exist, please add it with ongoing number.) In order for the button to become visible, please restart PARTdataManager.
User information on this can be found under Projekt klassifizieren.
When activating the function projects and directories which do not meet the preferred rows condition are hidden in the index tree and in the table the respective rows (characteristics).
Effect of the preferred rows activation in the table
Only rows which meet the condition are displayed.
Setting in the configuration file
$CADENAS_SETUP/plinkgroups.cfg[Role_nname] PREFRANGE=((ERP_PDM_NUMBER.NE.'').AND.(ACTIVE_STATE.EQ.1))Meaning: The ERP number is not equal empty, in other words available AND the column ACTIVE_STATE has the value 1 (=released).
Setting under PARTadmin -> category Roles -> tabbed page General -> Preferred ranges
Preferred rows off, all rows are displayed: Row 6 and 10 do not meet the preferred rows condition and so are hidden when the function is activated.. See next figure.
Effect of the preferred rows activation in the index tree
The directories and projects in the index tree are always colored in green or semi-transparent.[68] Green means that at least one project line meets the condition under CONDITIONTREE or Display condition for parts selection. Green is transmitted to the top (on hierarchically higher directories). Semi-transparent means that no line of any project meets the condition.
Once the preferred rows function is activated all semi-transparent projects and directories are hidden.
Setting in configuration file
$CADENAS_SETUP/plinkgroups.cfg[Role_nname] CONDITIONTREE=(LINKTABLE.ERP_PDM_NUMBER<>'') AND (ACTIVE_STATE=1)Meaning: ERP number is not equal empty, in other words available AND the column ACTIVE_STATE has the value 1 (=released).
Setting under PARTadmin -> category Roles -> tabbed page General -> Display condition for parts selection
If the filter Preferred rows on/off is activated only those directories and projects are displayed, which contain parts, which meet the condition, meaning the green ones.
The activation of the preferred rows function also effects the search! The search results are filtered and have to meet the preferred rows condition. Also see Section 3.1.11.2, “ Enhanced search possibilities with ERP integration ” in PARTsolutions - User manual.
You can recognize the table restriction at the filter icon
. When clicking on the icon the filter is removed
and all rows are displayed.
| erp_sap_showdis | Create material | ||
|
| ChangeMatButton | Change material | |
|
| DisplayMatButton | Display material | |
|
| SearchMatButton | Search material |
[67] The commands for buttons and menu entries are the same.
[68] Settings under COLORCONDITIONTREE or Status colors for catalog index override and possibly result in a multicolored index tree (see Section 4.7.3.3.2, “ Status colors for catalog index - plinkgroups.cfg -> Block [Role_name] -> Key "COLORCONDITIONTREE<number>" ”).
If the option under PARTlinkManager -> Extras menu -> Configure ERP environment -> Assign linked parts in the parts selection is deactivated the index tree is displayed plain-colored.





















![PARTadmin -> erpcustom.cfg -> [LOAD]](https://webapi.partcommunity.com/service/help/latest/pages/cn/partsolutions_admin/doc/resources/img/id2486.png)

![PARTadmin -> erpcustom.cfg -> [ADDTODB_VARS]](https://webapi.partcommunity.com/service/help/latest/pages/cn/partsolutions_admin/doc/resources/img/id2490.png)





![PARTadmin -> erpcustom.cfg -> [LOAD]](https://webapi.partcommunity.com/service/help/latest/pages/cn/partsolutions_admin/doc/resources/img/id2497.png)


![PARTadmin -> erpcustom.cfg -> [LOAD]](https://webapi.partcommunity.com/service/help/latest/pages/cn/partsolutions_admin/doc/resources/img/id2500.png)













