When updating catalogs from time to time for example, then already existing catalog data is not deleted (depending on settings), but each version's file names get a timestamp extension.[8]
Both in the Online and in the Offline installation you can define the number of versions to be kept. The setting can be found under PARTadmin -> Catalog update -> Online or Offline -> Versions.
|
No version of a catalog will be deleted. | |
|
All older catalog versions will be deleted except for the newest one. | |
|
You may select for yourself how many versions you would like to keep. Should you enter "1", his will result in the same as the option Only keep the new version. Please regard that the set value is 2 or higher. Especially when updating with LinkDB connection (ERP integration) this is urgently recommended.[a] | |
| Save original files of current version |
If you activate this option, the index management creates "backup files" of the newest catalog version. These can then be recognized in the directory tree through the extension "original". This deems useful if you want to make changes to current parts with eCATALOGsolutions, but want to keep the latest status just for safety reasons. |
[a] When replicating CADENAS_DATA from one to another location this setting is required. | |
By default, always the most current version is displayed in the PARTdataManager. However, in the context menu on project level, you can also load older versions into the Part view or the Part comparison and in this way check table and 3D view.
On file level, all project files are saved with version number.
In the column PSOL Project you can see all versions in the PARTlinkManager.[9]
Detailed information on this can be found under Section 4.16, “ Catalog update with ERP integration ”.
You can delete not needed versions later.
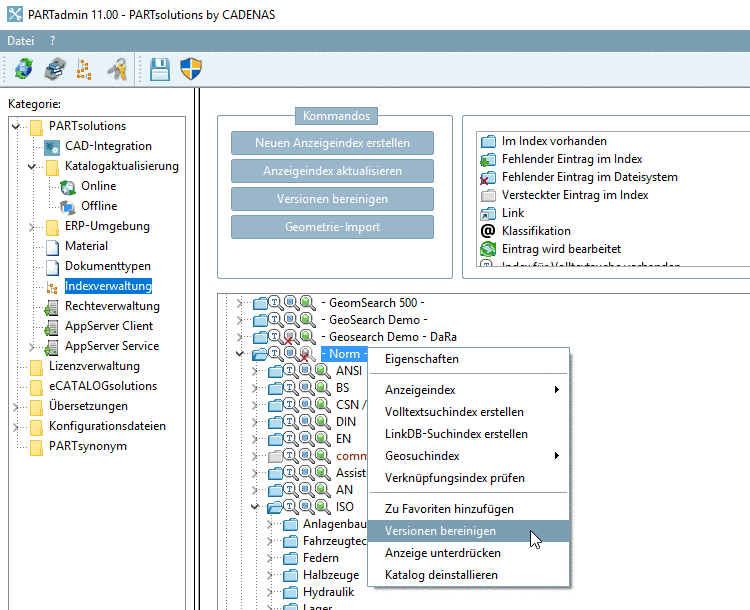
Therefor in PARTadmin, call Index administration -> context menu command on catalog level -> Cleanup versions. See ???.
May be you had selected the option Keep all before. Then now call the dialog and select the option Number of versions. Limit the number of required versions.
For updates with LinkDB connection (ERP integration) please regard that in the dialog area Versions, the option Keep all or Number of versions >=2 (default = 2) is selected. You can find these options both in the Offline variant and in the Online variant.
Detailed information on this can be found under Section 4.16, “ Catalog update with ERP integration ”.






