You can transfer parts to the CAD system with the respective material information.
![]() | Note |
|---|---|
This feature should only be used for installations without ERP integration. More information is found under Section 2.2.8.1, “Material mapping without ERP integration ”. Information on the material declaration with ERP integration is found under Section 2.2.8.2, “Material mapping with ERP integration ”. | |
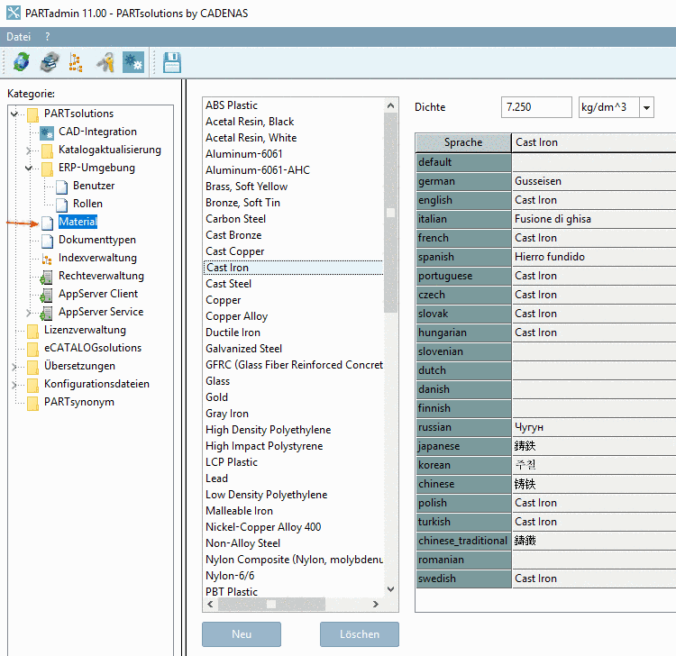
In the category Material you can ...
The materials are
stored in the configuration file $CADENAS_SETUP/material.cfg.[10]
The activation of the feature happens under PARTdataManager -> Extras -> Settings... -> Table -> Show material selection .
Material selection in PARTdataManager:
![]() | Note |
|---|---|
When activating the feature, in PARTdataManager, in the table, a material column named "CNSMAT" is displayed. | |
Before exporting, open the respective dialog Enter value by clicking into the field.
In the dialog Enter value, the created materials (see Fig. „Create materials in PARTadmin -> Category "Material"“) are listed. Select the desired material and confirm with OK.
-> The material is displayed in the table and transferred to the CAD with the next export.
[10] Administrative notes on this can be found under Section 1.7.5.11, “ material.cfg (without ERP integration) ”.

![[Note]](https://webapi.partcommunity.com/service/help/latest/pages/cn/partsolutions_admin/doc/images/note.png)


