公司介绍及合作相关信息
不能错过任何消息! 及时通报所有新闻和事件
针对我们的产品和解决方案提供技术支持
通过公共媒体渠道访问我们
填写联系表格或联络当地公司
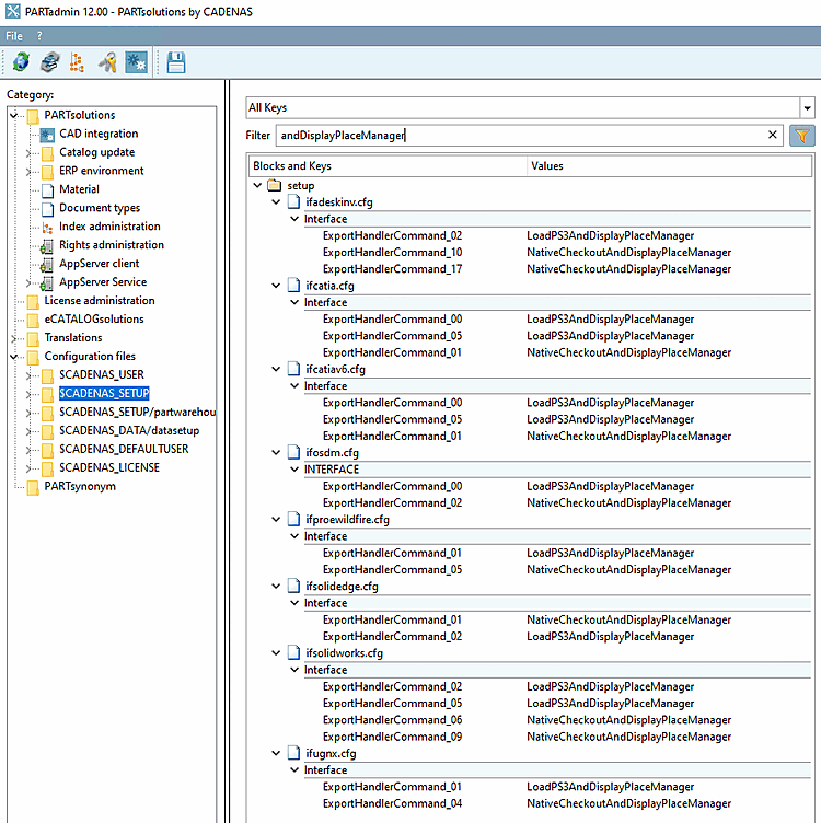
In order to disable the placement dialog do the following:[94]
In ifXXX.cfg (XXX equals CAD name), exchange all keys LoadXYZAndDisplayPlaceManager by LoadXYZAndPlace.
ifXXX.cfg
[94] #137449