With the help of the following example you can comprehend the use of a cylindrical thread.[99]
Here, a simple pin is used as an example:
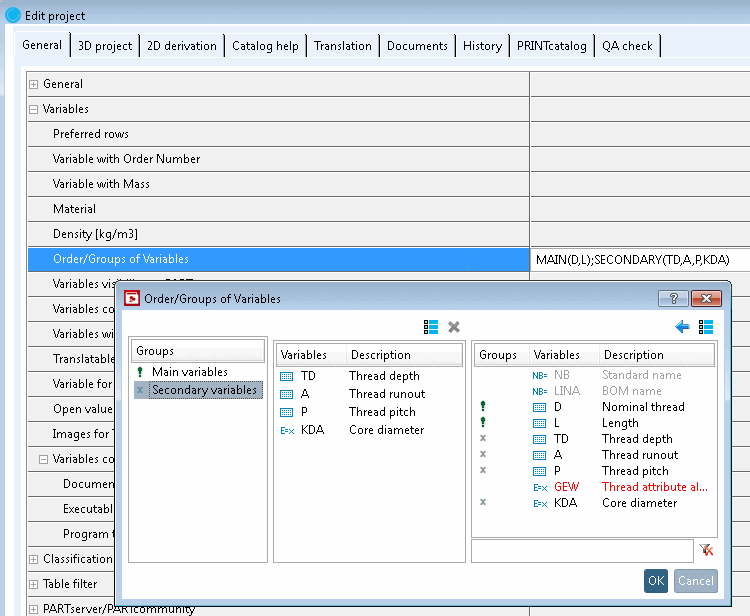
Apply the following variables:
Draw a rectangle with the variables D and L.
Determine the axis of rotation [Rotation axis].
Click the Cylindrical thread over length [Cylindrical thread by length] button.
Follow the instructions in the footer:
Click on the following sketch elements and areas.
The Change parameters [Change parameter] dialog box opens.
Adjust your entries in the Change parameters [Change parameter] dialog box. Set the variables you have created.
The "def. [def.] " checkbox is set by default. A standard thread is created in accordance with the set standard.
If you want to create a fine pitch thread with defined thread pitches, deactivate the checkbox and enter the variable name for the thread pitch ( 'P ').
![[Note]](https://webapi.partcommunity.com/service/help/latest/pages/cn/partwarehouse/doc/images/note.png)
Note For a fine pitch thread, the variable 'P ' must be created in the table for the thread pitch!
See also Section 7.9.3.14.1.1.2, “Various thread pitches and derived automatic calculations for e.g. line description and core diameter ”.
Used for certain threads, enables further specification.
![[Note]](https://webapi.partcommunity.com/service/help/latest/pages/cn/partwarehouse/doc/images/note.png)
Note If the option exists in the thread table, the value has to be set.[a]
[a] If available, there should be a selection in the list field. You can also take the value from the thread table under
$CADENAS_DATA\datasetup\threadsand enter it manually.Left-hand thread [Left-handed thread] :
If you activate the second checkbox, you can carry out the query of whether left or right thread via the table as well. In this case, enter the respective variable name into the input field.
Thread [Thread length] length:
Outlet [Run out length] length:
-> The thread is automatically marked as cosmetic element (blue lines).
Close the sketch by clicking
.-> In PARTproject you can see the part in the preview after selecting the 3db file.
The following illustrations show the pin with different thread pitches and the 2D derivation in the PARTdataManager.
With the help of the expressions GETTHREADTEXT or GETTHREADVALUE different output can be created by little adjustments. GETTHREADTEXT returns text, GETTHREADVALUE a number (double). The functionality is equivalent.
| Parameter 1 | Parameter 2 | Parameter 3 | Parameter 4 | Parameter 5 |
| Nominal thread diameter: In the case of DIN 158, this is the variable 'ND'. | Standard designation [Standard name]: Specification of the desired thread table (e.g. DIN 158) |
Variant: Optional for determining the correct line if there are variants (e.g. for DIN 158). Usually there are none; then the value remains empty in quotation marks. |
Thread pitch: In the case of DIN 158, this is the variable 'PITCH'. |
The return value is the filtered value of the variable specified here. |
With the help of the first four parameters a row is specified, the fifth parameter specifies the variable whose value shall be returned.
VARIABLE = GETTHREADTEXT(D,'DIN 13','',P,'NAME')
![]() | Note |
|---|---|
In the case of GETTHREADTEXT the data type of VARIABLE has to be text. In the case of GETTHREADVALUE the data type of VARIABLE has to be a number. | |
Rückgabewert
NAME = GETTHREADTEXT(D,'DIN 13','',P,'NAME') // ergibt z.B. M10x1
TYPE = GETTHREADTEXT(D,'DIN 13','',P,'TYPE') // ergibt z.B. M
KDI = GETTHREADTEXT(D,'DIN 13','',P,'KDI') // Kerndurchmesser Innengewinde
KDA = GETTHREADTEXT(D,'DIN 13','',P,'KDA') // Kerndurchmesser Aussengewinde
SIZE = GETTHREADTEXT(D,'DIN 13','',P,'SIZE') // ergibt z.B. 10x1
![]() | Note |
|---|---|
Any table variable can be used for the last parameter. The above mentioned (NAME, TYPE, KDI, KDA, SIZE) are always available normally.
| |
-> The content of the field "NAME" of table "DIN 13" is returned to variable GEW as text.
Calculate core diameter [Core diameter] external thread [Outer thread] automatically and display in PARTdataManager
KDA = GETTHREADTEXT(D,'DIN 13','',P,'KDA')
GET=GETTHREADTEXT(ND,'DIN 158',VARIANT,PITCH,'NENN')
Compare Fig. „Example: Thread table of DIN 158“.
X=GETTHREADVALUE(ND,'DIN 158','Kurz',PITCH,'L1')
-> The value for ND is taken and set as filter for the nominal diameter in table "DIN 158".
-> The value of PITCH is taken and set as filter for the pitch in table "DIN 158".
-> The filter "variant = 'Kurz' is set in table "DIN 158".
-> The content of field L1 of table "DIN 158" is returned as a number.
[99] You can find the example with the training catalog installed under $CADENAS/Training/PARTdesigner/Threads/cylindrical_thread.prj.


![[Important]](https://webapi.partcommunity.com/service/help/latest/pages/cn/partwarehouse/doc/images/important.png)
![If "Thread type [Thread type] " DIN 13 is selected, a component with a nominal diameter of 13 would not be possible!](https://webapi.partcommunity.com/service/help/latest/pages/cn/partwarehouse/doc/resources/img/img_7f94faf0d403491b93184cb0ba41574f.png)

















![Line description [Row label] / core diameter [Core diameter]](https://webapi.partcommunity.com/service/help/latest/pages/cn/partwarehouse/doc/resources/img/img_88fb11e5866f471183c123e6bf1a6796.png)