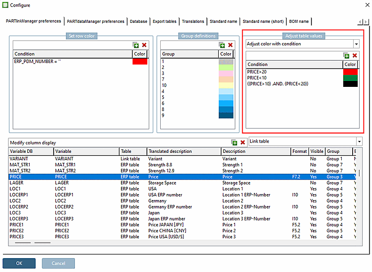
Use the Adjust color with condition option to set a condition to control the color depending on the size of the value.
The setting applies to PARTdataManager /3Dfindit and PARTlinkManager in equal measure.
Setting in configuration file
$CADENAS_SETUP/plinkcommon.cfg:
Block [COLMAPPING_<variable name>], key COLORCOND<NUMBER>. The first value contains the condition; use logical operators such as <, <=, >,>=, = . The following values represent the color in the RGB code.
[COLMAPPING_PRICE] COLORCOND0="PRICE>=20","255","0","0" COLORCOND1="PRICE<20","0","128","64"
Setting in user interface under PARTlinkManager -> Extras menu -> Configure dialog window -> tab page PARTlinkManager settings [PARTlinkManager preferences] -> dialog area Adjust table values -> Adjust color with condition



![[Note]](https://webapi.partcommunity.com/service/help/latest/pages/cn/partwarehouse/doc/images/note.png)